mirror of
https://github.com/getredash/redash.git
synced 2025-12-19 09:27:23 -05:00
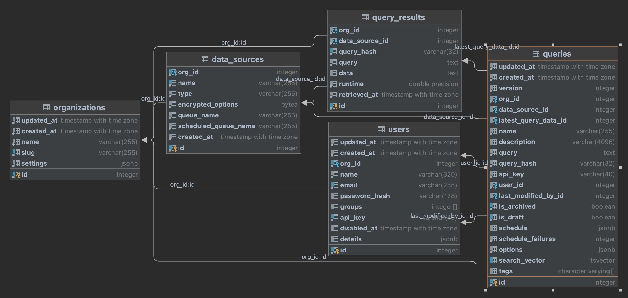
Overall table structure for Redash, as of commit 2ab07f9fc32f574894b59de56a462e9c39833f99 on 7th September 2024.
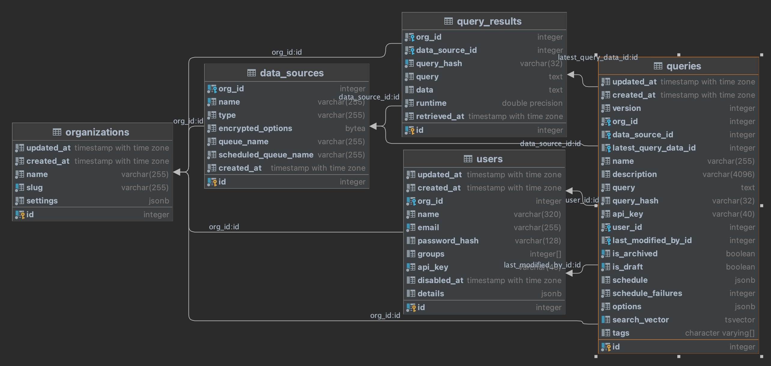
Overall table structure for Redash, as of commit 2ab07f9fc32f574894b59de56a462e9c39833f99 on 7th September 2024.
Deleting the wiki page "Redash database structure ‐ queries table" cannot be undone. Continue?